dirk
Founder MFT Community
- Joined
- Feb 25, 2020
- Messages
- 98
How to upload images in a posting in the forum?
You can do it in two different ways. Either you embed an image from an external server (copy & paste the URL) or you upload it with the upload functionality on our server.
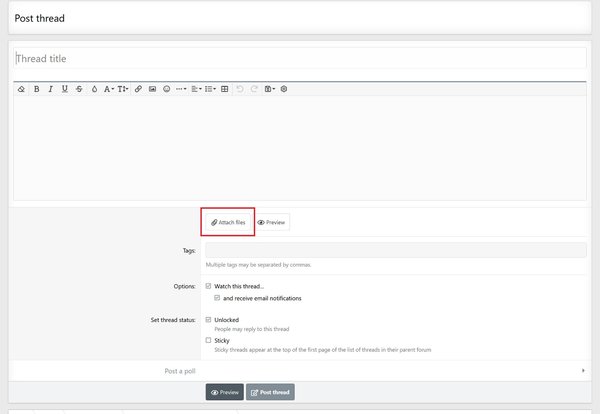
If you want to upload it here, click on "attach files" below the textbox here in the forum
With our new forum-design it looks like this at the moment:
Attention: The upload limit restrictions in KB and pixel size on the horizontal side my vary over the time. They depend on your user level, whether you are a Patron or not etc.
You can find an overview of the current settings for the different user levels here.
2. Choose in the next pop-up window the photo/photos on your PC you want to upload here
3. After uploading one or more photos, put the curser of your mouse on the spot within your posting where the specific image shall be displayed within your posting
4. After that click on "full image" to display the full image on that spot or "thumbnail" to show it first smaller and only by clicking on it to see it larger.
Now your images will be displayed at the spot you put the cursor beforehand in your posting.
Make sure that you put enough space (press return key twice) between different images or between image and text, so that it looks good.
You can change afterwards still the location within your text. Just "cut" the code "Attachment" and "paste" that code in a different place within you posting.
That's all.
Enjoy it!
You can do it in two different ways. Either you embed an image from an external server (copy & paste the URL) or you upload it with the upload functionality on our server.
If you want to upload it here, click on "attach files" below the textbox here in the forum
With our new forum-design it looks like this at the moment:
Attention: The upload limit restrictions in KB and pixel size on the horizontal side my vary over the time. They depend on your user level, whether you are a Patron or not etc.
You can find an overview of the current settings for the different user levels here.
2. Choose in the next pop-up window the photo/photos on your PC you want to upload here
3. After uploading one or more photos, put the curser of your mouse on the spot within your posting where the specific image shall be displayed within your posting
4. After that click on "full image" to display the full image on that spot or "thumbnail" to show it first smaller and only by clicking on it to see it larger.
Now your images will be displayed at the spot you put the cursor beforehand in your posting.
Make sure that you put enough space (press return key twice) between different images or between image and text, so that it looks good.
You can change afterwards still the location within your text. Just "cut" the code "Attachment" and "paste" that code in a different place within you posting.
That's all.
Enjoy it!
Last edited:


